SECTOR
Construction Tech

PLATFORM
Web Application, Mobile and Tablet - iOS, Android

ABOUT PROJECT

The Selective Download Feature was designed to manage device memory and time consumed to download a site project. This feature also enables users to sort, filter, select, and download checklists to their mobile devices that are relevant to them at that time—there by improving overall experience.

This feature is a part of enterprise application in construction tech sector. The product platform offers a variety of tools and features to help digitize manual forms and construction paper work to boost efficiency and manage resources. 

MY RESPONSIBILITIES

Led the discovery, research, design, and user testing for the tools (checklists) in the enterprise product,under the mentorship of my design manager.

Collaborated with cross functional team (Product, Design, Engineering) to design and implement solution.

Optimize the workflow

A cartoon illustration of a person wearing a hard hat and raincoat, holding a phone, while a box of files or papers is overflowing and being discarded into a trash bin.

From this,

Diagram showing data transfer between project metadata and device download, with a person in safety gear holding a phone.

To this

Impact

A diagram comparing the effects of two factors, 'Time Duration' and 'Memory Consumption', with arrows pointing downward under each factor.

This design-led solution by our team stood out not only for our tool but it was subsequently showcased to other Centers of Excellence working on different tools within the organization, serving as a model approach for addressing similar challenges related to sync issues across multiple product lines.

CONTEXT

Uncovering critical field limitations

Construction's documentation challenge

After technical investigation it was discovered that users were downloading large projects that contained 5k+ checklists—documentation related to construction site containing images, videos, meta-data and questions—locally to their mobile devices that they used on field.

Since the construction site often did not have network and the checklists needed to be stored locally on the device.

These large projects occupied a lot of storage space causing lag and consequently causing failure in synchronization of the data to the mobile device creating interruptions in the user workflow.

A black and white image of a person lying on the ground with their head resting on their arm and eyes closed.

Field workers' connectivity dilemma

Diagram illustrating cybersecurity threats, including malware, phishing, unauthorized access, Wi-Fi vulnerability, and system failure, with warnings and icons representing potential security issues.

When 5,000 Checklists crash mobile devices

A person wearing a helmet and a jacket looks worried while holding a phone, standing next to a box overflowing with documents or papers, with some papers being thrown into the box.

We discovered the direct correlation between large project sizes (5,000+ checklists) and app performance degradation.

Construction companies rely heavily on documentation and checklists to ensure safety, quality, and compliance.
As the industry digitizes these traditionally paper-based processes, new challenges emerge in managing the vast amount of data generated across construction sites.

Field workers at construction sites frequently operate in environments with limited or no network connectivity. They depend on mobile devices to access critical documentation, complete inspections, and record site information.
These professionals need reliable access to relevant checklists regarding connectivity status.

User-Centered Priority:
Facilitating seamless on-site inspections

The main purpose of this application is to seamlessly integrate into the workflow of the user who is doing the inspection at the construction site.

The user’s goals are to complete the inspection of the construction site and update the checklist and the job of the application is to aid the user to be able to achieve their goal by aiding to complete the task successfully.

Three blue circles containing white text. The first circle discusses checklist sync and reliability for users updating construction site checklists. The second circle emphasizes app performance and reliability, noting all users need the app to perform without crash or lag. The third circle highlights checklist discoverability for field users and project admins to quickly find checklists using filters.

DESIGN OBJECTIVE

Blue Venn diagram with three circles overlapping. The left circle says 'Checklist sync Reliability', the right circle says 'Performance & Reliability', and the bottom circle says 'Checklist Discoverability'.

DESIGN OPPORTUNITY

Lightweight access to heavy documentation

The discovery process, despite the limitations of direct user access, pointed to a clear opportunity:

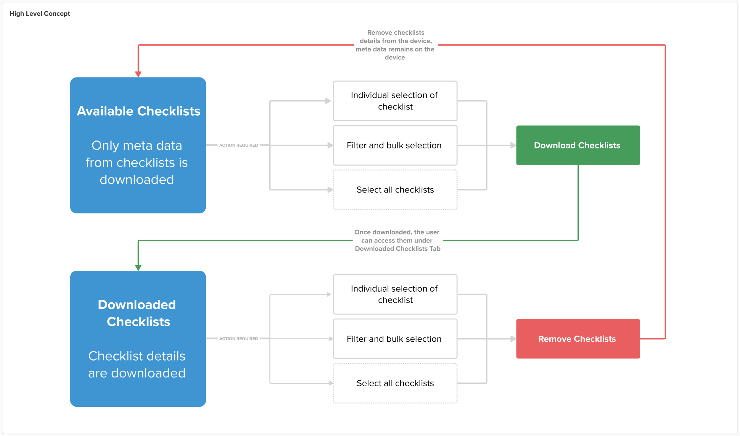
Creating a reliable selective download system that would allow users to filter and choose only the checklists relevant to their immediate needs, dramatically reducing local storage requirements there by improved the application performance while maintaining essential offline functionality.

Flowchart showing steps for managing checklists: available checklists are filtered and selected, then downloaded; once downloaded, they can be accessed under the 'Downloaded Checklists' tab for further selection or removal.

Reimagining data access for field workers

Based on our insights, we developed a solution concept that fundamentally changed how checklists were downloaded and stored. Instead of downloading entire projects with all checklists, the new approach would:

  • Download only project metadata initially

  • Enable users to filter, select and download specific checklists relevant to their current tasks

  • Allow on-demand downloading of selected checklists

  • Provide management capabilities to delete completed checklists from local storage

From Concept to User Interface

Parallel to working on the details of the interaction, we also iterated and created the low fidelity prototypes that would support the concept.

After a couple of iterations, the design team selected the 2 concepts that worked the best and presented it to developers to understand the scope of work required on the front end. After technical analysis the design direction was finalised. We decided to go ahead with option B: Tab Design.

An illustration comparing two types of smartphone screens: The Accordion on the left showing a list with a large blue letter A, and The Tabs on the right with two tab screens, one showing a large blue letter B, indicating different navigation methods.
Flowchart titled 'Decision Task Flow for Checklist Management' illustrating steps for managing checklists, including decision points, actions, and outcomes, with color-coded nodes. Start point at the left, ending at the right with 'End' indicator.

Refining the Selection Experience

Efficient Selection System: Empowering user control of critical documentation

The final design solution featured:

  • A filtering interface allowing selection by date, category, status, and assignment

  • Clear visual indicators of download status

  • Batch selection capabilities for efficient workflow

  • Simple management tools to remove unnecessary checklists from local storage

Screenshots of a checklist app showing the selection and download options for checklists, including a menu with options to create, select, or remove checklists from downloads.
A screenshot of a mobile app displaying a checklist management interface with sections for downloaded and available checklists, showing progress for items, and a navigation menu at the bottom. The background contains infographic instructions about selecting, downloading, and filtering checklists.
Mobile app screen showing construction project checklists for Pacific Center Campus, with tasks such as concrete pour and bridge deck construction, assigned to Monica Wright and Anushree Joshi, with progress indicators and filters at the bottom.

Before: All-or-nothing Approach

Users were forced to download entire projects containing thousands of checklists, resulting in excessive storage usage, poor app performance, and frequent synchronization failures. The all-or-nothing approach meant field workers often struggled with overcrowded devices and sluggish interfaces while trying to complete critical documentation.

Mobile app screen showing a checklist interface for a construction project at Pacific Center Campus, with tasks related to major structures and bridge deck construction, including progress indicators and user details.

The new selective download feature empowers users to choose exactly which checklists they need. By downloading only project metadata initially and then selecting specific relevant checklists, users now experience faster performance, reliable synchronization, and efficient use of device storage.

Now: Selective and Efficient

Screenshots of project management app on various devices showing checklists, task progress, and project details.

For iOS and ANDROID APPLICATIONS

Three blue circles connected in a horizontal row. The first circle reads "Faster Project Download," the second reads "Improved App Performance & Reliability," and the third reads "Improved Checklist Discoverability."
A process flow diagram with illustrations and text boxes detailing steps in a design project, including discussions with engineering teams, iterations, approach changes, edge case findings, and hand-off to oversee design, with cartoon-style drawings of a worker and a professional looking at a phone.

THE DESIGN PROCESS

REFLECTIONS

Retro-fitting aspect of Design

Working on this enterprise construction application taught me a crucial lesson: Design does not happen in vaccum and an efficient designer needs to learn how to introduce solutions while recognizing and maintaining the things that already work.

Puzzle with mostly assembled blue pieces and a few loose pieces, one orange piece, and a black background

TOOLS USED

Figma and Adobe Illustrator

Claude AI tool was used for the
documentation of this project.

All illustrations are made using Procreate
and owned by Anushree Joshi.